Iklan 300x250

41 Sap Entity Relationship Diagram

SAP - The Unrelational Database | SAP Blogs SAP - The Unrelational Database. 11 1 3,083. I noticed within Microsoft's SQL Server Management Studio that several of the main tables (ORDR, OWTR, etc.) seemed to have no foreign keys at all linking the tables. I was hoping that I could get a visual Entity Relationship Diagram of the tables somehow, so that I could see what I was working ... SBO - Entity Relationship Diagram | SAP Community I don't think I've ever seen an entity relationship diagram for a SAP Business One company database. The SDK Help Center does include a database schema which shows field constraints and relationships but this is not in a graphical format. Kind Regards, Owen. Add a Comment.

Table (Entity Relationship) Diagram for SAP MM Table (Entity Relationship) Diagram for SAP MM. 3256 Views. Follow. Answers Include Comments. Get RSS Feed. Does anyone know of a ERD document for SAP MM tables that is available anywhere? I have searched relentlessly on google without success. Many Thanks In Advance. Deksundan.

Sap entity relationship diagram

Sap entity relationship diagram

Employee Central Entity Relationships - help.sap.com The following Entity Relation Diagram shows the relationship between the different entities. The Person and Employment objects make up Employee entities. In this diagram, the K fields denote business keys. The field names here are from the HRIS element. SAP Help Portal Creating an Entity-Relationship Model. Create an E/R model to import, visualize, edit, and deploy multiple data entities (tables and views) together. You can use an E/R model to better understand a subset of the entities in your space, and to communicate this information to other stakeholders. Viewing entity-relationship (ER) diagrams Viewing entity-relationship (ER) diagrams You can view an entity-relationship diagram of the tables in a database using Sybase Central. You can also import and export the layout of the ER diagrams. Prerequisites You must have PUBLIC system role. Task In Sybase Central, use the SQL Anywhere 16 plug-in to connect to a database.

Sap entity relationship diagram. SAP B1 Tables relationship | SAP Community Hi, Is there any document available to explain table relationship(ER diagram) module wise in SAP B1. Best Regards, MS Sap Table Relationship Diagram - Elcho Table Sap Hana Tables Tutorialspoint. Using The Relationship Map In Sap Business One You. See also What Does Water Purification Tablets Do. Aqua Data Studio Sap Hana Management Tool Aquafold. 28 Workflow Tables Appendix B Entity Relationship Diagram. See also Amtrak Coach Seats Wifi. Create an Entity Relationship Model in SAP Data Warehouse ... Go to the Data Builder and click on the New Entity-Relationship Model button. This takes you into the graphical modelling interface. Since you imported the sample data manually via CSV, then your data can be found under the Repository. Click and drag the table SalesOrders onto the canvas. This table holds information about customer orders. Anyone has Entity Relationship Diagrams for SAP HR core ... sap novice Posted March 15, 2011. 0 Comments. We use a tool called Saphir from Silwood Technology that lets you choose which tables to put into an E-R diagram. It works from our own SAP metadata so we can include 'Z' tables too. We use it with ERwin, but I know it can do other tools. Hope that helps. Register or Login.

SAP CRM ERD Diagram | SAP Blogs SAP CRM ERD Diagram. 1 1 8,408. SAP CRM → · Frequently used Entity Relationship Diagrams. AWS Architecture Diagrams | ConceptDraw DIAGRAM Database ... AWS Architecture Diagrams with powerful drawing tools and numerous predesigned Amazon icons and AWS simple icons is the best for creation the AWS Architecture Diagrams, describing the use of Amazon Web Services or Amazon Cloud Services, their application for development and implementation the systems running on the AWS infrastructure. The multifarious samples give you the good understanding of ... Data Flow Diagram | Entity Relationship Diagram Symbols ... An entity-relationship diagram (ERD)is used in a database modeling process. ERD diagram shows a graphical representation of objects or concepts within an information system and their relationships. The ability to describe a database using the Entity-Relationship model is delivered by the ConceptDraw ERD solution. Design Data Flow. DFD Library Entity-Relationship Diagram (ERD) | Entity Relationship ... An Entity-Relationship Diagram (ERD) is a visual presentation of entities and relationships. That type of diagrams is often used in the semi-structured or unstructured data in databases and information systems. At first glance ERD is similar to a flowch Entity Relationship Diagram Planning

Generating Entity-Relationship diagrams from the SAP Ariba ... Generating Entity-Relationship diagrams from the SAP Ariba Analytical Reporting API metadata. In this blog post, I will cover how we can generate an Entity-Relationship (ER) diagram from the metadata returned by the SAP Ariba Analytical Reporting API. The metadata endpoint of the SAP Ariba Analytical Reporting API will return details of all the facts and dimensions we can use to create our view templates. 4 Database diagram / Reverse Engineering tools for SAP ... The Aqua Data Studio Entity Relationship Modeler (ER Modeler) helps you design physical database models for all major RDBMS vendors and versions. An ER diagram can be extracted from an existing database and its schema objects displayed as a model by using Tools->ER Diagram Generator in the Server Browser. Commercial: Entity Relationship Diagram (ERD): Penjelasan dan Cara ... Entity-relationship diagram (ERD) merupakan sebuah model untuk menyusun database agar dapat menggambarkan data yang mempunyai relasi dengan database yang akan didesain. Baca juga: Panduan Lengkap Cara Membuat Database WordPress di MYSQL. Istilah dan Komponen Penyusun ERD. Diagram ER biasanya berhubungan langsung dengan diagram data flow untuk ... 2530559 - Entity Relationship Diagram for LMS | SAP ... An Entity Relationship Diagram for the Learning Management System is needed to help understand how the LMS works. Environment SAP SuccessFactors Learning Resolution You can find the Entity Relationship Diagram on the SAP Help website (once in the page, click Operate). Click the Data Dictionary and Database Changes section to download the ZIP.

On the relationship between REA and SAP - ScienceDirect

On the relationship between REA and SAP - ScienceDirect

Viewing entity-relationship diagrams from the SQL Anywhere ... Select the database in the left pane of Sybase Central, and then choose File » Configure Owner Filter . Select the database users whose tables you want to see in the entity-relationship diagram, and then click OK . Choose File » Filter Objects By Owner . Click the ER Diagram tab in the right pane. Choose File » Choose ER Diagram Tables .

Profitability and Cost Management - Cost Modeling Part I ...

Profitability and Cost Management - Cost Modeling Part I ...

PDF System Tables Diagram - wiki.scn.sap.com Diagram An entity relationship diagram for SAP® ASE 16.0 SP02 The lines represent key relationships and potentially useful joins. The column names for the relationships appear on the lines, and the type of relationship (1:1, 1:N, N:N) appears after the column names. A comma separating column names means that the relationship requires both columns.

Oracle Order to Cash (O2C) Entity Relationship Diagram (ERD ...

Oracle Order to Cash (O2C) Entity Relationship Diagram (ERD ...

SAP Help Portal We use cookies and similar technologies to give you a better experience, improve performance, analyze traffic, and to personalize content. By continuing to browse this website you agree to the use of cookies.

Logical Diagrams - SAP Help Portal

Logical Diagrams - SAP Help Portal

Entity Relationship Diagram Symbols | Technical Flow Chart ... An entity-relationship diagram (ERD)is used in a database modeling process. ERD diagram shows a graphical representation of objects or concepts within an information system and their relationships. The ability to describe a database using the Entity-Relationship model is delivered by the ConceptDraw ERD solution. Yourdon and Coad Diagram

SAP SD Enterprise Structure

SAP SD Enterprise Structure

Basic Tables of Material Master Data on SAP ERP | Thanasis ... The entity relationship diagram below illustrates the basic tables of Material Master Data on SAP ERP. In order to simplify the diagram, only the primary and foreign keys have been included. For the same reason, MANDT (client) field has been omitted from all the tables.

Visual representation of hybris data model (items.xml ...

Visual representation of hybris data model (items.xml ...

MindWave for SAP Streamworks | Entity-Relationship Diagram ... ConceptDraw MindWave for SAP StreamWork allows you to visualize the process of collaboration, increase effectiveness of team work, prepare supporting presentations and achieve ready-to-use documents. Sap Entity Relationship Diagram

Aqua Data Studio: SAP HANA Management Tool - AquaFold

Aqua Data Studio: SAP HANA Management Tool - AquaFold

SAP Data Warehouse Cloud - Building Entity Relationship ... To understand the impact of defining relationships between entities in Entity Relationship Model, navigate to Data Builder and try creating a new Graphical View. Click and Drag the table 'PurchaseOrders' onto the canvas and select the node corresponding to the table. In the context menu, select 'Join Suggestion'.

4 Database diagram / Reverse Engineering tools for SAP HANA ...

4 Database diagram / Reverse Engineering tools for SAP HANA ...

Viewing entity-relationship (ER) diagrams Viewing entity-relationship (ER) diagrams You can view an entity-relationship diagram of the tables in a database using Sybase Central. You can also import and export the layout of the ER diagrams. Prerequisites You must have PUBLIC system role. Task In Sybase Central, use the SQL Anywhere 16 plug-in to connect to a database.

Create Entity Relationship Diagrams (ERD) with draw.io

Create Entity Relationship Diagrams (ERD) with draw.io

SAP Help Portal Creating an Entity-Relationship Model. Create an E/R model to import, visualize, edit, and deploy multiple data entities (tables and views) together. You can use an E/R model to better understand a subset of the entities in your space, and to communicate this information to other stakeholders.

SAP BW Multidimensional Data Models - SAP ABAP

SAP BW Multidimensional Data Models - SAP ABAP

Employee Central Entity Relationships - help.sap.com The following Entity Relation Diagram shows the relationship between the different entities. The Person and Employment objects make up Employee entities. In this diagram, the K fields denote business keys. The field names here are from the HRIS element.

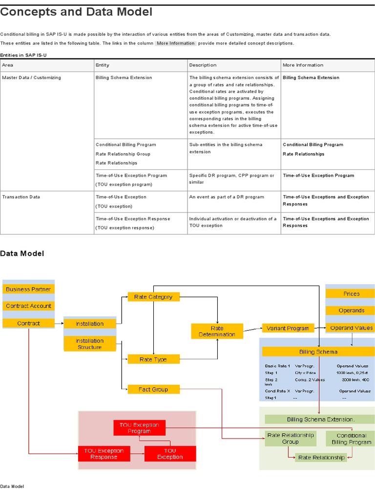
Concepts and Data Model - SAP Documentation | PDF ...

Concepts and Data Model - SAP Documentation | PDF ...

Viewing entity-relationship diagrams from the SQL Anywhere 12 ...

Viewing entity-relationship diagrams from the SQL Anywhere 12 ...

Implement a Data Warehouse

Implement a Data Warehouse

SAP Grid Analytics Solution Harnesses Operational Big Data ...

SAP Grid Analytics Solution Harnesses Operational Big Data ...

SAP Data Warehouse Cloud – Building Entity Relationship Model ...

SAP Data Warehouse Cloud – Building Entity Relationship Model ...

Solved The following are posting tools in SAP Business One ...

Solved The following are posting tools in SAP Business One ...

CT-Software | Tools to support the IT Organization

CT-Software | Tools to support the IT Organization

Sem 8: Inventory/Warehouse Management | Chongyi's SAP Journey!

Sem 8: Inventory/Warehouse Management | Chongyi's SAP Journey!

What an ER diagram is and tools that help build and alter them

What an ER diagram is and tools that help build and alter them

SAP Data Warehouse Cloud – Building Entity Relationship Model ...

SAP Data Warehouse Cloud – Building Entity Relationship Model ...

How to Create an Entity-Relationship Diagram Using ...

How to Create an Entity-Relationship Diagram Using ...

12 Database diagram / Reverse Engineering tools for SAP SQL ...

12 Database diagram / Reverse Engineering tools for SAP SQL ...

OData Connector for SAP Solutions - Strategic Partners Guide ...

OData Connector for SAP Solutions - Strategic Partners Guide ...

Does SAP S/4HANA Actually Have a Simplified Data Model ...

Does SAP S/4HANA Actually Have a Simplified Data Model ...

FMC - Quick Introduction to Fundamental Modeling Concepts

FMC - Quick Introduction to Fundamental Modeling Concepts

Unboxing SAP Data Warehouse Cloud – Part 4 - Clariba website

Unboxing SAP Data Warehouse Cloud – Part 4 - Clariba website

Aqua Data Studio: SAP HANA Management Tool - AquaFold

Aqua Data Studio: SAP HANA Management Tool - AquaFold

ER Diagram: Entity Relationship Diagram Model | DBMS Example

ER Diagram: Entity Relationship Diagram Model | DBMS Example

OData Connector for SAP Solutions - Strategic Partners Guide ...

OData Connector for SAP Solutions - Strategic Partners Guide ...

Employee Central Entity Relationships - SAP Help Portal

Employee Central Entity Relationships - SAP Help Portal

Entity-relationship diagrams from the UltraLite plug-in

Entity-relationship diagrams from the UltraLite plug-in

Prototyping an ABAP OData Entity Data Model Generator ...

Prototyping an ABAP OData Entity Data Model Generator ...

Conversion of ER-Diagram into Table - Ducat Tutorials

Conversion of ER-Diagram into Table - Ducat Tutorials

4 Database diagram / Reverse Engineering tools for SAP HANA ...

4 Database diagram / Reverse Engineering tools for SAP HANA ...

SAP MDG Curious: Understanding Entity Relationships in SAP MDG

SAP MDG Curious: Understanding Entity Relationships in SAP MDG

SAP ABAP Table T082AVIEW1 (View Authorization for Asset ...

SAP ABAP Table T082AVIEW1 (View Authorization for Asset ...

SAP Data Model - Silwood Technology

SAP Data Model - Silwood Technology

Entity relationship diagram for the Dai fishery database in ...

Entity relationship diagram for the Dai fishery database in ...

PDF] On the relationship between REA and SAP | Semantic Scholar

PDF] On the relationship between REA and SAP | Semantic Scholar

CT-Software | CT-Codeview&Analyzer 3.0

CT-Software | CT-Codeview&Analyzer 3.0

SAP Data Warehouse Cloud – Building Entity Relationship Model ...

SAP Data Warehouse Cloud – Building Entity Relationship Model ...

0 Response to "41 Sap Entity Relationship Diagram"

Post a Comment

Iklan Atas Artikel

Iklan Tengah Artikel 1

Iklan Tengah Artikel 2

Iklan Bawah Artikel